万花楼qm论坛,栖凤楼茶楼论坛永久地址,全国名媛凤楼,全国楼风信信息app软件

成功搭建流程请批件,助力教职工高效工作

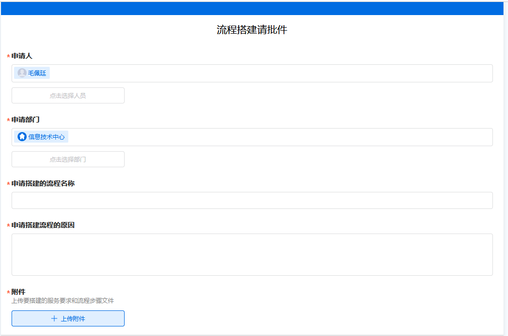
近日,信息技术中心部门成功搭建了一个流程搭建请批件,旨在为广大教职工提供更加便捷、高效的工作体验。

图片.png图片.png

随着搭建微服务的需求不断增加,传统的流程审批方式已经难以满足高效、便捷的需求。为了解决这一问题,信息技术中心部门积极响应学校创新发展的战略要求,决定自行搭建一个请批件。

在充分了解教职工需求的基础上,信息技术中心精心策划并搭建了一个流程搭建请批件。该请批件实现了审批流程的模块化、组件化,使得审批流程更加灵活、可扩展。同时,该请批件还提供了友好的用户界面和便捷的操作方式,使得老师们能够轻松上手。

这个流程搭建请批件充分考虑了教职工的实际需求和工作特点,通过优化流程设计和审批,实现了工作流程的自动化、智能化。老师们只需通过简单的操作,即可轻松完成各类工作任务,大大提高了工作效率。

此流程的亮点在于其高效的协同办公功能。此后无论哪个部门需要搭建新的微服务流程,都可以直接用流程搭建请批件进行申请,实现在线申请和审批,无需人工手动的跑部门找领导审核。

信息技术中心部门表示我们将继续关注教职工的需求,为全体教职工提供更加优质、高效的服务。

(信息技术中心 毛佩廷)

一审:毛佩廷

二审:甘胜界

三审:欧阳广